[ MySQL ] 워크벤치 ER 다이어그램 테이블 한글 깨짐 해결
- Computer/윈도우 10
- 2021. 9. 23. 20:19
윈도우 10 에서 MySQL Workbench를 사용하면 한글이 깨집니다. 맥에서는 한글이 안 깨지고 리눅스에서도 폰트만 설치하면 깨지지 않지만 무슨 이유인지 윈도우에서는 깨집니다. 하지만 아주 간단한 설정으로 한글이 안 깨지게 할 수 있습니다. 여러 웹 사이트에서 찾아봤지만 윈도우 버전에 따라 조금 다른 것 같습니다. 만약 윈도우 10이라면 아래 설정만으로 충분히 한글 깨지는 현상을 막을 수 있습니다.
단, 아래 과정을 마치고 MySQL 워크벤치를 다시 재실행 하셔야 합니다.
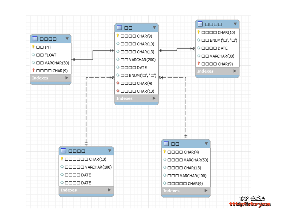
MySQL 모델링 폰트 깨짐
▼ 1. 그냥 워크벤치 (MySQL Workbench)를 설치해서 사용하면 다음과 같이 'ㅁㅁㅁㅁ' 형태로 한글이 깨지는 것을 보실 수 있습니다. 물론 영어로 사용해도 되지만 다이어그램을 그릴 때 한글이 안 되면 불편합니다.

▼ 2. 다음과 같이 MySQL Workbench 메뉴중에 Edit 메뉴를 선택한 뒤에 제일 밑에 있는 Preference(설정) 메뉴를 눌러줍니다.

▼ 3. 다음과 같이 Modeling 설정 메뉴에서 Appearance 탭을 찾아서 선택해줍니다. 그런 뒤 Fonts 메뉴를 볼 수 있는데 Configure Fonts For : 메뉴에서 Default(Western) 을 Korean으로 변경해줍니다.

▼ 4. 마지막으로 테이블 명이 깨지는 것도 방지하기 위해서 Location : Table Figure Title을 마우스로 연속으로 클릭하면 폰트를 변경할 수 있습니다. 맑은 고딕 12로 변경해줍니다. 그리고 OK 버튼을 눌러서 설정 창을 닫아줍니다.

이제 처음에 말한대로 앱을 종료하고 다시 실행하면 한글로 변경된 것을 보실 수 있습니다. 더 이상 ㅁㅁㅁㅁ 와 같은 한글 깨짐을 볼 수 없습니다. MySQL 워크 벤치는 정말 잘 만든 무료 툴입니다. 위의 방법을 참고 하셔서 윈도우에서도 한글이 깨지지 않게 되시길 바랍니다.
'Computer > 윈도우 10' 카테고리의 다른 글
| [ 윈도우 10 ] 디스플레이 설정 - 주(메인) 모니터 변경하기 (0) | 2022.05.06 |
|---|---|
| [ 윈도우 10 ] PowerShell 파워셀 배경 색상 변경 (0) | 2022.01.11 |
| PDF 분할 인쇄 출력 방법 (A3 사이즈 크기) (0) | 2021.06.07 |
| [ 윈도우 10 ] 폴더 한 번에 여러 개 만들기 (0) | 2021.05.23 |
| 윈도우 10, 키보드 한자키 없을 때 입력 및 변환하는 방법 (0) | 2021.04.13 |

