[ 삼성카드 ] 개인사업자 부가가치세 이용내역 엑셀 파일 다운로드
- Service/국세청 홈택스
- 2024. 1. 17. 17:58
삼성카드 개인사업자 이용내역 확인
홈택스에서 부가세 신고를 하려면 신고된 카드만 신청이 가능합니다. 그래서 별도로 신고하지 않고 사용한 카드의 경우에는 직접 엑셀을 다운로드 받아서 확인하고 세무사를 통하거나 직접 부가가치세 신고를 할 수 있습니다. 하반기 신고의 경우 7월 부터 12월까지의 이용내역이 필요하므로 삼성카드 웹사이트에서 7월 부터 12월까지 부가세를 위한 이용내역 전체를 다운로드 받아보겠습니다. 만약 상반기 신고라면 1월 부터 6월 까지 데이터만 설정해서 받을 수 있습니다.
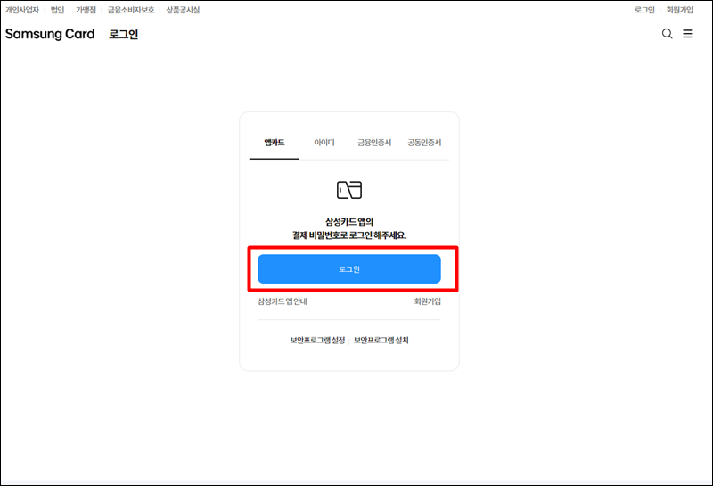
▼ 삼성카드 홈페이지로 이동해서 로그인 메뉴를 눌러줍니다. 여러 로그인 방법이 있지만 저는 앱카드를 이용해서 로그인 합니다.

▼ 삼성카드 로그인 페이지에서 로그인 할 메뉴를 상단에서 선택하고 로그인 버튼을 눌러서 로그인합니다. 아이디 로그인, 금융인증서 로그인, 공동인증서 로그인이 가능하며 앱카드 로그인의 경우 간단히 스마트폰으로 QR코드만 인식하면 되니 편리합니다.

▼ 앱 카드 인증을 할경우 다음과 같이 숫자코드와 함께 QR코드가 제공됩니다. 삼성카드 앱을 켜서 로그인합니다. 다른 방법으로 로그인해도 종합소득세 및 부가세 신고 자료를 받는 방법은 동일합니다.

▼ 메인 페이지에서 이용내역을 눌러 진입합니다.

▼ 이용내역 화면에서 상단 메뉴를 눌러 개인사업자용 이용내역 메뉴를 선택합니다.

▼ 개인사업자용 이용내역 화면입니다. 종합소득세, 부가가치세 신고를 위한 이용내역 조회가 가능합니다.

▼ 엑셀 파일을 다운로드하기 전에 기간을 설정합니다. 1월 부터 6월 또는 7월 부터 12월 아니면 1년 전체를 설정합니다.

▼ 날짜를 선택했다면 조회를 눌러 이용내역을 확인할 수 있습니다. 그리고 조회된 상태에서 하단으로 스크롤해서 내려보면 이메일 발송, 팩스 발송, 다운로드, 인쇄 등의 작업을 선택할 수 있습니다. 저는 세무사님께 메일로 발송하기 위해 다운로드를 해서 엑셀 파일로 저장하였습니다.

'Service > 국세청 홈택스' 카테고리의 다른 글
| [ 롯데카드 ] 종합소득세 부가세 신용카드 사용내역 엑셀 출력 (0) | 2023.01.18 |
|---|---|
| [국민카드] 부가세등 신고용 이용내역조회 엑셀 출력 (0) | 2023.01.14 |
| [ 홈택스 ] 종합소득세 납부서 출력 (납부내역서) (0) | 2022.06.07 |
| [ 홈택스 ] 납세자통합관리번호가 올바르지 않습니다 - 에러 Error (0) | 2021.08.10 |
| [ 하나은행 ] 기업용 전자세금계산서 공인인증서 발급 갱신 (0) | 2021.05.08 |

